许多用户对于如何通过客户端连接sql server 2008服务器感到困惑。以下是iefans小编为大家整理的一份详细指南,帮助您轻松掌握sql server 2008客户端连接服务器的方法,一起来了解一下吧!

首先,您需要从网络上下载SQL Server 2008 Client。下载后安装客户端,建议不要进行汉化,因为汉化可能会导致某些功能异常。

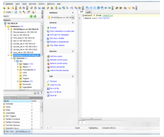
安装完成后,打开客户端,您会看到如下的目录结构,这时您就大致了解如何启动程序了。客户端界面非常直观,使用起来也很简单。

找到并启动应用程序文件Manager.exe,即可进入客户端界面。接下来,您需要连接到远程数据库。假设目标数据库的IP地址为192.168.0.20,点击“register database”,您将看到如下的界面。

最简便的连接方法是按照注册向导的步骤进行操作。填写数据库名称后,完成注册过程。

完成注册后,在标记的数据库上点击右键,选择“连接”。整个过程非常简单。

此时,数据库连接就成功了,您可以随意进行各种操作。

关于SQL Server 2008的更多攻略推荐:
SQL Server 2008与Windows 10兼容性问题解析

以上就是sqlserver2008客户端怎么连接服务器_sqlserver2008客户端连接服务器方法介绍的详细内容,更多请关注php中文网其它相关文章!
解决渣网、解决锁区、快速下载数据、时刻追新游,现在下载,即刻拥有流畅网络。
Copyright 2014-2025 https://www.php.cn/ All Rights Reserved | php.cn | 湘ICP备2023035733号