sourc++e insight是一款专为编程人员设计的代码编辑工具,广泛适用于c/c++、java等编程语言的开发工作。其乱码处理功能具备自动识别与转换文件编码的能力,能够帮助开发者迅速定位并解决乱码问题,保障代码内容的清晰可读与长期可维护性。在成功解决乱码后,用户可以更加精准地进行代码编写与调试,有效避免因字符显示异常引发的理解偏差和逻辑错误。

以下是source insight中解决乱码问题的具体操作步骤:
1、打开软件后,将需要处理的源代码文件添加至项目工程中,以便后续查看和编辑。

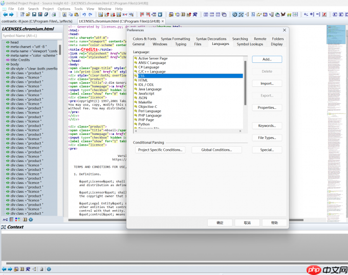
2、在顶部菜单栏中点击【Options】→【Preferences】,进入系统全局设置界面。

3、在弹出的设置窗口中,切换至【Languages】选项卡,在此可配置源代码的语言类型,软件原生支持C、C++、ASM等多种语言语法解析。

4、在语言编码列表中选择支持中文的编码格式,例如“Chinese”或“UTF-8”,设置完成后保存更改,并重启source insight以使配置生效。
5、完成以上设置后,source insight即可正确解析并显示中文字符,源码中的中文注释与字符串内容将不再出现乱码现象,整体阅读与维护体验大幅提升。
通过有效解决source insight中的乱码问题,开发者能够确保代码文件在不同编码环境下的正常显示,防止因编码不一致导致的字符错乱;同时,统一的编码规范有利于团队协作开发,保障所有成员在一致的编辑环境中工作,从而提高开发效率与代码质量。
以上就是source insight乱码如何解决?source insight乱码解决方法的详细内容,更多请关注php中文网其它相关文章!
每个人都需要一台速度更快、更稳定的 PC。随着时间的推移,垃圾文件、旧注册表数据和不必要的后台进程会占用资源并降低性能。幸运的是,许多工具可以让 Windows 保持平稳运行。
Copyright 2014-2025 https://www.php.cn/ All Rights Reserved | php.cn | 湘ICP备2023035733号