目录
- 什么是Reservoir?
- rUSD 的主要功能是什么?
- 储蓄 - srUSD 和 wsrUSD
- Reservoir 的技术和风险控制如何实现“可扩展的稳定币”?
- srUSD 和 trUSD 如何共享角色?
- 架构概述
- DAM 代币有什么作用?供应和分配情况如何?
- 效用和权力
- 供应与浮动
- 安全性与合规性
- 产品循环和生态系统整合体现在哪里?
- “储备→收益→分配”的链条能够被验证吗?
- 如何评估水库的竞争地位和风险边界?
- 定位
- 主要风险:
- 我们应该关注路线图中的什么?
- 近期至中期重点:
- 常问问题
- 关键要点
reservoir 将自己定位为“下一代稳定币协议”,提供 rusd(稳定币)、srusd(浮动收益币)、trusd(定期收益币)和许可型借贷。它声称拥有原生的跨网络铸造/赎回功能以及多资产抵押。该协议使用信用执行器、锚定稳定模块 (psm) 和实时储备证明来保持稳健性和流动性;其治理代币为 dam。这篇token insights文章分析了其技术特性、代币经济学、生态系统合作伙伴以及未来路线图。
摘要:Reservoir 结合了“多资产 + 实时储备 + 合规模块”,以支持 rUSD 的 1:1 铸造/赎回和收益分配;DAM 负责参数管理。合约和审计均公开;该生态系统正在整合借贷和跨链支持。
什么是Reservoir?
Reservoir 是一个部署在以太坊上的稳定币协议,原生支持多网络。其产品套件包括 rUSD(稳定币)、srUSD(浮动利率存款)、trUSD(固定期限息票)以及一个许可型借贷市场。它旨在平衡五个维度——去中心化、稳定性、资本效率、可扩展性和实用性——并称之为“五引理”(Pentalemma)。与“1.0”稳定币相比,Reservoir 强调多元化的抵押品(链上/链下资产),并将实际收益返还给持有者,同时从第一天起就设计了跨链流通。
rUSD 的主要功能是什么?
rUSD 是一种 ERC-20 代币,可以 1:1 铸造/兑换 USDC,并面向非美国制裁地区的非美国用户开放。它支持按需铸造/兑换、借贷和跨链使用。
主要特点:
- ERC-20 美元计价稳定币
- 由现实世界和数字资产的资产负债表支持
- rUSD 可以随时铸造、赎回和借用
- 可铸造并按 1:1 兑换 USDC
储蓄 - srUSD 和 wsrUSD
Reservoir 的收益型代币srUSD 和 wsrUSD可供非美国用户和未受制裁国家的用户使用。srUSD每日计息,用户可以随时铸造和/或赎回。wsrUSD每个区块计息,用户可以随时铸造和/或赎回。srUSD和wsrUSD的利率将保持不变,并由治理层积极维护,并根据协议资产负债表的状态进行设定。
主要特点:
- Reservoir 通过 rUSD 铸造的收益代币
- 无锁定期的流动性储蓄产品
- 当 PSM 有可用流动性时,赎回将立即完成
- srUSD 收取小额销毁费,相当于本金仓位一天的利息
- wsrUSD 不收取任何费用
Reservoir 的技术和风险控制如何实现“可扩展的稳定币”?
核心三角:信用执行器、挂钩稳定性模块(PSM)和实时储备证明。
- 信用执行器充当财政约束引擎:任何增加杠杆的行为都必须通过最低流动性、资产和股权比率检查,否则交易将撤销,以防止资产/负债失衡。
- PSM针对短期流动性和挂钩:系统自动在每个链的 PSM 中维持最低 USDC 余额(官方示例:120 万美元),并每 10 分钟充值一次,以增强可兑换性和挂钩信心。
- 储备证明显示实时资产负债表(资产/负债/权益)。链上策略和风险加权资产的收益将根据已发布的规则分配给 srUSD/wsrUSD/trUSD。
srUSD 和 trUSD 如何共享角色?
- srUSD通过逐步升值的价格累积浮动收益;赎回价格等于或高于入场价。
- trUSD提供固定期限和息票——“链上定期存款”(每期 ERC-1155)——以满足 RWA/DeFi 的资金需求。
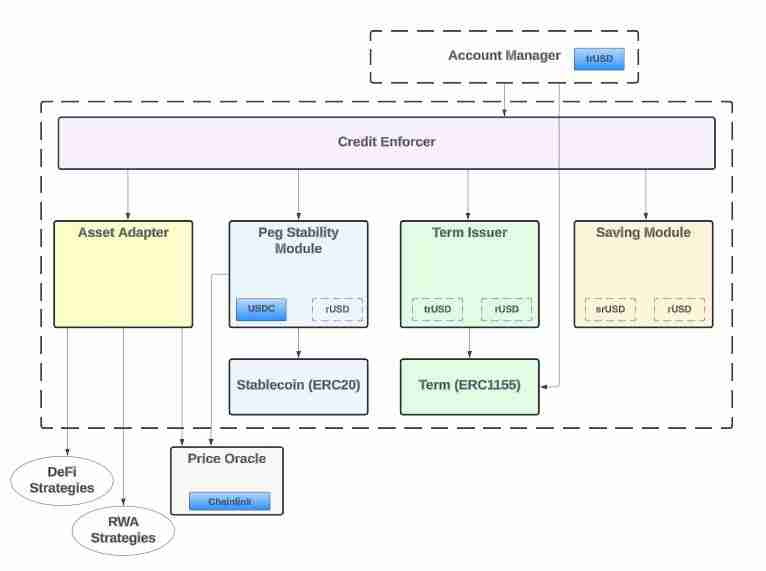
架构概述
系统中增加杠杆的交易必须经过信用执行者。下图显示,协议的依赖关系要求信用执行者在每次采取行动时检查资产、权益和流动性比率。这种设计确保了协议的偿付能力,如果证明其存在问题,则会撤销。

DAM 代币有什么作用?供应和分配情况如何?
效用和权力
Docs 的状态治理由代币持有者通过 DAO 控制,涵盖 srUSD 汇率、资产适配器和风险参数。合约地址在“智能合约地址”下发布,以便链上验证。
供应与浮动
CoinMarketCap列出了 10 亿 DAM 的上限,其中流通量约为 2 亿(约占 20%)。项目渠道显示,DAM 将用于治理和生态系统激励(例如质押/积分),具体使用情况取决于未来的提案和通知。
安全性与合规性
该协议报告了四项审计(核心协议、Morpho 借贷、LayerZero 跨链、wsrUSD 和再平衡器),从而降低了系统集成风险。Reservoir 拥有公共合约、审计记录和实时资产负债表,提供了一个可验证的平台;DAM 的价值锚定取决于协议规模和治理效率。

产品循环和生态系统整合体现在哪里?
借贷和杠杆:Reservoir 的借贷市场将通过Morpho(在 Steakhouse 的支持下)启动,允许多资产抵押品以浮动或固定利率铸造 rUSD,形成“铸造→赚取→再抵押”循环。
多链和跨域:文档列出了跨网络的 rUSD/srUSD/wsrUSD 的 OFT 支持和地址——建议“多网络前端铸造/兑换,集中风险控制后端”。
资产适配器和 RWA:适配器涵盖 DeFi 收益、MM/货币市场、加密支持信贷和分层 RWA;治理负责尽职调查和限制。
“储备→收益→分配”的链条能够被验证吗?
用户可以通过储备证明仪表板和合约跟踪头寸、PSM 余额和分配规则,并与审计报告和链上地址进行交叉核对。
如何评估水库的竞争地位和风险边界?
定位
多抵押品+实际收益+跨链铸造/赎回,srUSD/trUSD分割短期流动性与长期收益——旨在平衡稳定性和规模。
主要风险:
- RWA/链上策略交易对手及偿还风险;
- 跨链桥/OFT 依赖关系;
- 治理效率和披露节奏;
- 压力期间的挂钩压力(PSM 充值和 rUSD 折扣)。
所有这些都需要通过链上数据和治理提案进行持续验证。
我们应该关注路线图中的什么?
近期至中期重点:
- rUSD 铸造/赎回规模、srUSD 实现 APY、trUSD 期限分布;
- PSM 余额和充值频率、波动中的挂钩偏差恢复时间;
- 资产适配器扩展(RWA 子类、限制);
- 多链地址活动和跨链铸造/兑换计数;
- Morpho 推出后:抵押品多样性和清算记录;
- 治理提案通过率和执行延迟。
这些可以通过文档/合同/仪表板进行交叉验证。
常问问题
核心产品?rUSD、srUSD、wsrUSD、trUSD;计划建立一个许可借贷市场——形成“铸造→赚取→期限→借款”的产品循环。
rUSD 可以 1:1 兑换吗?文档指出 USDC 的铸造/兑换比例为 1:1;PSM 会自动维持最低 USDC 缓冲以支持挂钩。
Reservoir 如何缓解银行挤兑/脱钩风险?Credit Enforcer 设定了三个比率的硬性门槛,并配备了自动 PSM 充值系统以及实时公共资产负债表。
DAM 的作用?对利率、资产适配器和风险参数进行治理;合约和多链部署是公开的。
审计状态?已披露四项审计——核心协议、借贷集成、跨链桥和 wsrUSD/rebalancer。
如何实现多链/跨链流动?通过 OFT 适配和多网络合约,rUSD/srUSD/wsrUSD 可以跨链原生流动。
关键要点
完整的机制:信用执行者+PSM+储备证明构建了一个稳健、流动、透明的循环。
产品分层:rUSD 挂钩、srUSD 浮动、trUSD 固定期限息票——共同塑造可扩展的需求曲线。
清晰的治理:DAM 控制利率/资产/风险参数;链上合同和审计是可验证的。
生态系统表面:借贷和 OFT 多链支持扩大协议覆盖范围——跟踪抵押品和跨链流动的实际增长。
风险监控:PSM 缓冲、挂钩恢复时间和 RWA/链上交易对手风险敞口是主要监控点。









