source insight是一款广受工程师喜爱的代码编辑工具,其强大的功能和便捷的操作使其成为开发过程中的得力助手。本文将详细介绍如何解决使用过程中常见的中文乱码问题,感兴趣的朋友一起来看看具体操作方法吧!

1、打开软件后,首先将需要查看的源代码文件添加到当前工程中,以便进行后续的浏览与编辑操作。

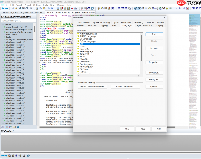
2、点击顶部菜单栏中的【Options】→【Preferences】,进入软件的全局设置界面。

3、在弹出的设置窗口中,切换至【Languages】选项卡。该页面用于配置源代码的语言类型,支持包括C、C++、ASM等多种编程语言的语法解析。

4、在语言设置列表中,选择支持中文的编码格式,例如“Chinese”或“UTF-8”,设置完成后点击确认保存更改,并重启软件以使配置生效。
5、完成以上步骤后,source insight即可正确识别并显示中文内容,源码中的中文注释和字符串将不再出现乱码现象,整体阅读体验将大幅提升。
以上就是source insight乱码如何解决的详细内容,更多请关注php中文网其它相关文章!
每个人都需要一台速度更快、更稳定的 PC。随着时间的推移,垃圾文件、旧注册表数据和不必要的后台进程会占用资源并降低性能。幸运的是,许多工具可以让 Windows 保持平稳运行。
Copyright 2014-2025 https://www.php.cn/ All Rights Reserved | php.cn | 湘ICP备2023035733号